Payment lifecycle
Registration details
- Recipient creates two ML-KEM keypairs: spending and viewing
- Recipient builds
MetaAddress { version, spending_pk, viewing_pk } - Meta-address is serialized and uploaded to IPFS
- Name service record points to CID (
ipfs://...)

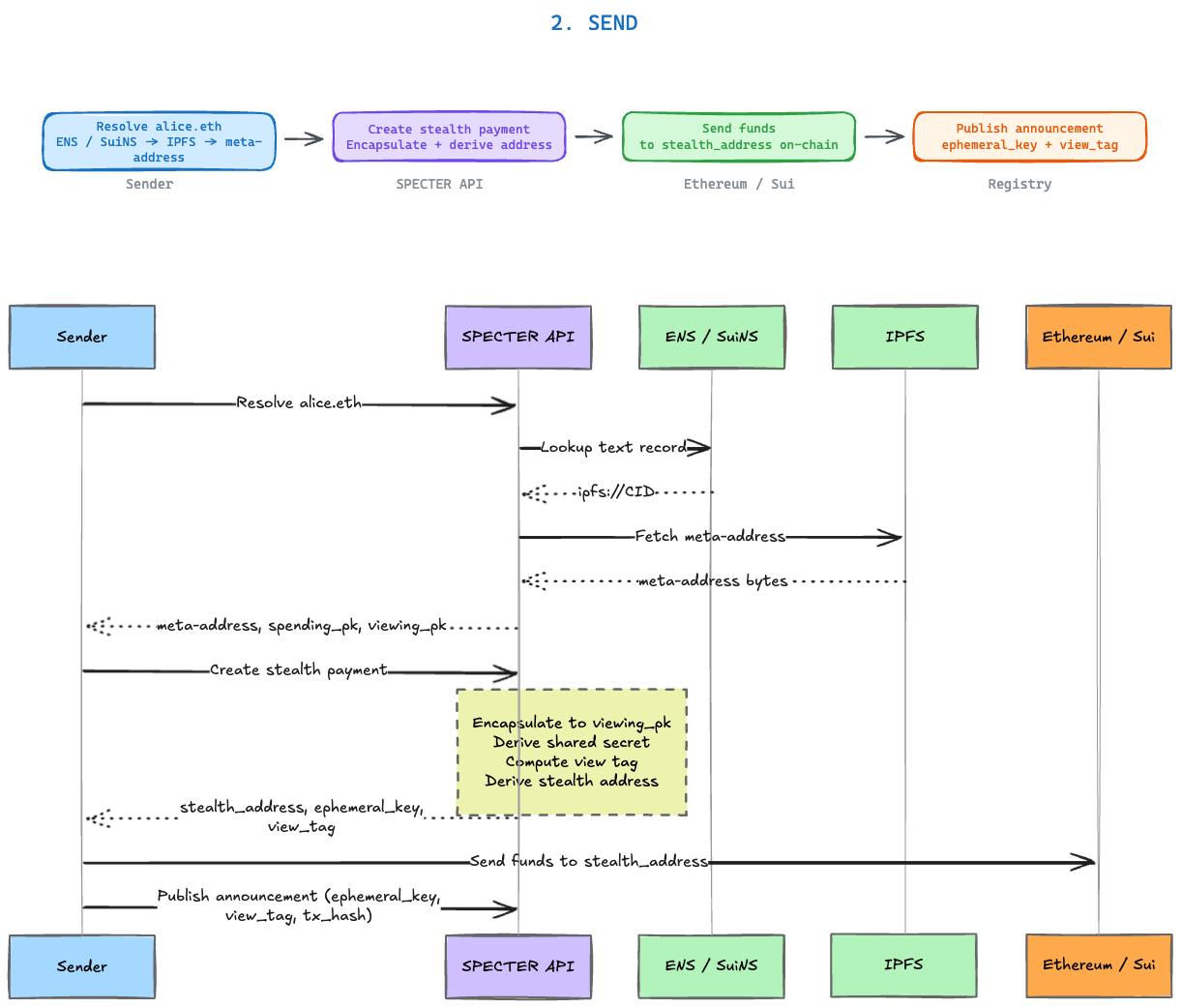
Sending details
- Sender resolves name to recipient meta-address
- Sender encapsulates to
viewing_pk - Sender computes
view_tag - Sender derives stealth address from shared secret and
spending_pk - Sender publishes announcement to registry

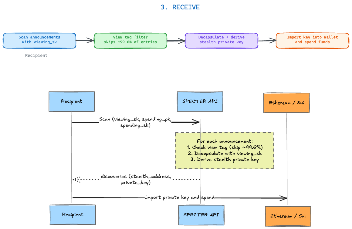
Discovery details
- Recipient scans announcements and decapsulates
- If computed view tag matches announcement view tag, payment is for recipient
- Recipient derives ETH-compatible private key from discovered stealth material

